By brian
/ 2021-02-28
Install node.js VUE ...
Read More
By brian
/ 2019-12-25
composer create-proj...
Read More
By brian
/ 2019-12-25
composer create-proj...
Read More
By brian
/ 2019-10-29
Passport Authenticat...
Read More
By brian
/ 2019-09-06
Graphql DEMO Page |...
Read More
By brian
/ 2019-04-10
Response Project Lin...
Read More
By brian
/ 2019-03-31
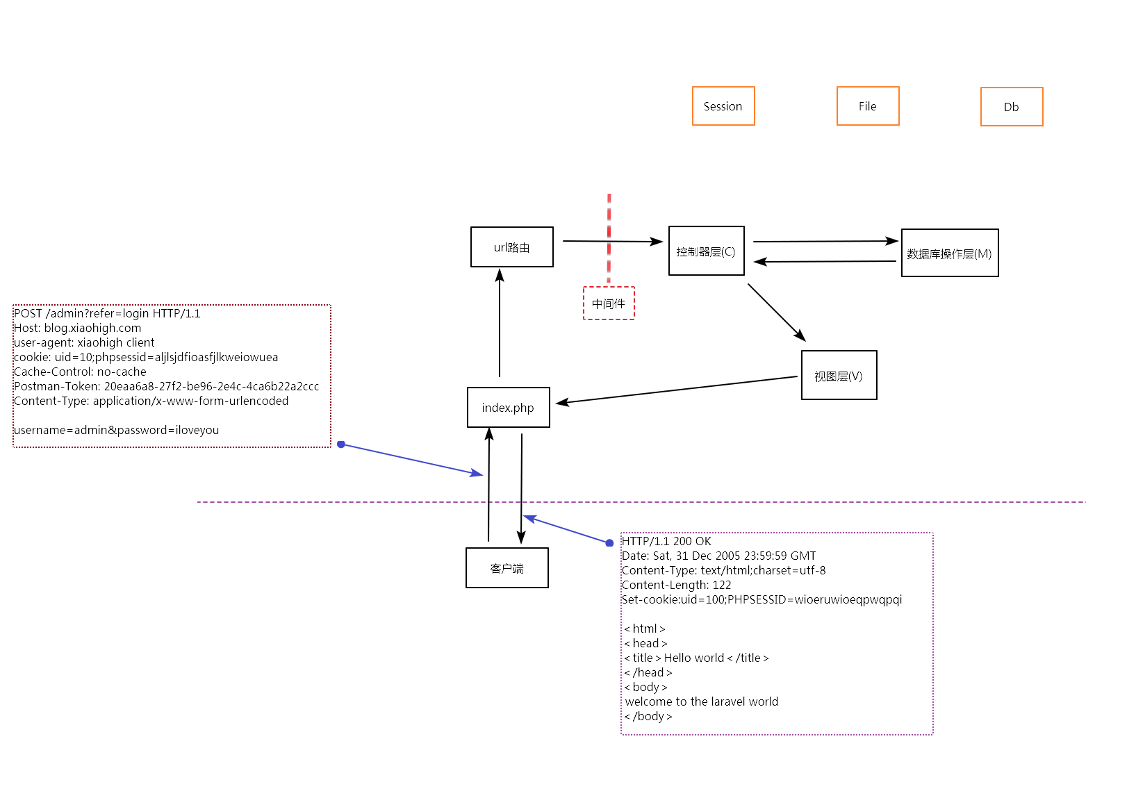
http協議模擬發送 Download ...
Read More
By brian
/ 2019-07-07
認識排序 在電腦科學與數學中,一個排序演...
Read More
By brian
/ 2019-06-23
認識資料結構 在電腦科學中,資料結構(英...
Read More
By brian
/ 2019-05-18
遞回法 貪心法 疊代法 枚舉法 回溯法
Read More