Vue + Laravel 安裝
composer create-project --prefer-dist laravel/laravel vuetest package.json "devDependencies": { "axios": "^0.19", "bootstrap": "^4.0.0", "bootstrap-sass": "^3.4.1", "cross-en ...
Laravel Passport Authentication
Passport Authentication Link RESTful API Routes // routes/api.php Route::group(, function() { Route::get('articles', 'ArticleController@index'); Route::get('articles/{id}', 'ArticleController@show'); Route::po ...
MVC
Download PHP MVC 將應用程式劃分為三種元件,模型 - 視圖 - 控制器(MVC)設計定義它們之間的相互作用。 模型(Model) 用於封裝與應用程式的業務邏輯相關的資料以 ...
Laravel-Graphql
Graphql DEMO Page | 其他教學網址 安裝 PHP Composer 1.安裝 Composer Linkphp -r "copy('https://getcomposer.org/installer', 'composer-setup.php');" php -r "if (hash_file('SHA384', 'composer-setup.php') === 'c32408b ...
Laravel 基礎(三)
DB 建立與刪除 //php72 artisan migrate //php72 artisan migrate:refresh //web/laravel/database/migrations use IlluminateSupportFacadesSchema; use IlluminateDatabaseSchemaBlueprint; use IlluminateDatabaseMigrationsMigration; class Test extends Mig ...
Laravel 基礎(二)
Response //Route Route::get('/blade','UserController@blade'); //Controller public function blade() { $arr = ; return view('admin.user.index',); } //view TIME: {{date('Y-m-d')}} 字串: {{mb_substr($title,0,2)}} <table> <tbody> <tr> ...
Laravel 基礎(一)
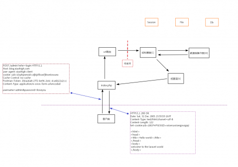
http協議模擬發送 Download File 載入Class & Obj Download File Laravel 架構圖 ...






